探索 AI 如何生成引人注目的代码流程图
来源:51CTO.COM
时间:2024-02-08 17:05:35 333浏览 收藏
积累知识,胜过积蓄金银!毕竟在科技周边开发的过程中,会遇到各种各样的问题,往往都是一些细节知识点还没有掌握好而导致的,因此基础知识点的积累是很重要的。下面本文《探索 AI 如何生成引人注目的代码流程图》,就带大家讲解一下知识点,若是你对本文感兴趣,或者是想搞懂其中某个知识点,就请你继续往下看吧~
大家好,我是木川
在没有人工智能的时候,我们需要花费至少60分钟,阅读代码并根据自己的理解手动绘制思维导图或流程图,以帮助我们更好地理解代码。
AI可以将代码转换为准确的代码可视化图形,节省阅读代码的时间,只需5分钟。
这里面存在三个问题:
1、怎么通过 AI 解读代码
2、怎么通过流程图呈现解读后的代码?
3、怎么生成流程图
我将依次介绍这三部分
一、AI 解读代码
AI解读代码实际上利用了AI的总结能力,生成代码注释。大模型已实现此功能。
比如 Baidu Comate 的底层模型:文心一言 4.0、清华开发的 CodeGeex 大模型、GitHub Copilot 的底层模型:CodeX
可能有的人会问,为什么不通过 GPT 直接生成注释呢?
GPT 是一个通用大模型,可以做很多事情,写文章、写代码、写小说等;如果只写代码,不如专有代码大模型,更加专一,只专注在代码领域,解读代码更准确,生成的代码注释更精准
这里介绍一个使用 Comate 解读代码的例子:
比如下面这段代码有 200 行,核心就是订单打包,比如 10 个订单聚类后生成 8 个包裹
聚类的细节太多,想着用 AI 提取并绘制流程图,更加直观,首先使用 AI 编程工具 Baidu Comate,解读这段代码
安装插件 Comate 后,在函数代码上方,找到代码解释菜单
图片
点击代码注释,将会打开百度 AI 助手聊天框,显示代码解释
图片
二、代码可视化方式
不论是给领导汇报,还是写周报,如果你能将的文字或者代码可视化,给人的感觉就立马不一样了,所以学会可视化非常重要
代码可视化一般需要创建 UML 图,这样的工具有很多,从使用文本描述来生成 UML 图的角度,我选择的是 PlantUML
PlantUML 是一个强大的工具,用于快速创建多种类型的图表。这些图表广泛用于软件开发和文档编写中,以下是 PlantUML 支持的一些主要图表类型:
1、序列图(Sequence Diagram):用于展示对象之间交互的时间序列,常用于展示系统内部组件或对象之间的消息传递。
图片
2、用例图(Use Case Diagram):描述系统的功能和外部用户(参与者)之间的交互。
图片
3、类图(Class Diagram):展示系统中类的结构和类之间的关系,如继承、接口实现、依赖关系等。
图片
4、活动图(Activity Diagram):类似于流程图,用于展示从一个活动到另一个活动的控制流。
图片
5、组件图(Component Diagram):展示系统的组件如何组合在一起工作。
图片
6、状态图(State Diagram):展示一个对象在其生命周期内经历的状态以及状态间的转移。
图片
7、对象图(Object Diagram):类图的一个实例,显示了系统中对象之间的关系。
图片
8、包图(Package Diagram):展示代码的包结构,有助于理解代码的模块化组织。
图片
9、组织结构图(Wireframe Graphic Interface):用于描述图形组织结构组成
图片
10、甘特图(Gantt Diagram):用于项目管理中,展示项目的时间线和进度。
图片
不知道大家发现没有,好像没看到流程图,其实 PlantUML 中的活动图就是流程图,左边是代码语法,右边是可视化图形
图片
我们通过 AI 编程工具生成了代码注释,然后将拿到的代码注释,询问 AI:请基于下面这段代码注释,生成 PlantUML 活动图代码
图片
看看 AI 的回复:
图片
三、生成流程图
将步骤二中生成的流程图代码,复制到 plantuml 可视化网站 网址:http://www.plantuml.com/plantuml
图片
点击 Submit 按钮,就可以获取到图片了
图片
看流程图就大概知道这段代码的含义了,AI 解读代码可视化图,真的很方便
四、总结
以上通过代码 -> 注释 -> 绘制流程图的方法,就得到了想要的效果,相比传统方式阅读完代码自己手动绘制图形,确实效率高了很多
最后分享一个小技巧:代码的可视化呈现方式有很多种,为什么必须是流程图,而不是其它类型的图,可以问 AI 这段代码生成什么图比较好,选择最优呈现方式可视化
比如基于上面的代码,我也可以生成类图
图片
像这样的图,我生成了很多,比如我主要是写 Go 的,我写了很多文章,然后用 AI 进行了可视化
比如 Go 可重入锁,一张图解释通俗易懂
图片
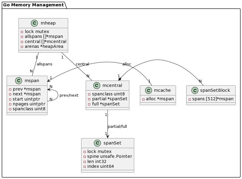
比如 Go 内存管理,一张图诠释内存分布组件
图片
比如 go.sum 文件,一张图描述内部结构
图片
比如 sync.Cond 底层数据结构,一张图说明提供的函数接口
图片
上面的图都是使用 AI 生成的,AI 可以让不懂编程的人,完成一个工具或者插件的开发,大大降低了软件开发的成本;AI 可以让懂编程的人,更高效地完成日常工作,更快地完成应用开发,大大提高了工作和学习效率
我一直秉承一个观点:如果你不会写作,你也不会 AI 写作;如果你不会编程,你也不会 AI 编程。
如果想通过 AI 生成代码流程图,首先你得知道,什么是代码流程图,有哪些方式可以可视化,然后利用 AI 加速这个过程。
今天的分享就到这里了,使用 AI 提效的场景还有很多,下次有机会再和大家分享,感谢大家抽出时间围观
今天关于《探索 AI 如何生成引人注目的代码流程图》的内容就介绍到这里了,是不是学起来一目了然!想要了解更多关于AI,模型,代码的内容请关注golang学习网公众号!
-
501 收藏
-
501 收藏
-
501 收藏
-
501 收藏
-
501 收藏
-
419 收藏
-
170 收藏
-
262 收藏
-
467 收藏
-
443 收藏
-
383 收藏
-
488 收藏
-
421 收藏
-
396 收藏
-
373 收藏
-
214 收藏
-
437 收藏
-
- 前端进阶之JavaScript设计模式
- 设计模式是开发人员在软件开发过程中面临一般问题时的解决方案,代表了最佳的实践。本课程的主打内容包括JS常见设计模式以及具体应用场景,打造一站式知识长龙服务,适合有JS基础的同学学习。
- 立即学习 543次学习
-
- GO语言核心编程课程
- 本课程采用真实案例,全面具体可落地,从理论到实践,一步一步将GO核心编程技术、编程思想、底层实现融会贯通,使学习者贴近时代脉搏,做IT互联网时代的弄潮儿。
- 立即学习 516次学习
-
- 简单聊聊mysql8与网络通信
- 如有问题加微信:Le-studyg;在课程中,我们将首先介绍MySQL8的新特性,包括性能优化、安全增强、新数据类型等,帮助学生快速熟悉MySQL8的最新功能。接着,我们将深入解析MySQL的网络通信机制,包括协议、连接管理、数据传输等,让
- 立即学习 500次学习
-
- JavaScript正则表达式基础与实战
- 在任何一门编程语言中,正则表达式,都是一项重要的知识,它提供了高效的字符串匹配与捕获机制,可以极大的简化程序设计。
- 立即学习 487次学习
-
- 从零制作响应式网站—Grid布局
- 本系列教程将展示从零制作一个假想的网络科技公司官网,分为导航,轮播,关于我们,成功案例,服务流程,团队介绍,数据部分,公司动态,底部信息等内容区块。网站整体采用CSSGrid布局,支持响应式,有流畅过渡和展现动画。
- 立即学习 485次学习